Docker has transformed how we deploy, manage, and scale applications. As applications grow in complexity, the need for effective orchestration increases. This is where Docker Swarm comes into play.
Docker’s native clustering and orchestration tool simplifies the management of multi-container applications. Together, Docker and Docker Swarm form a powerful combination for building and scaling modern, distributed systems.
This guide explores Docker and Docker Swarm, highlighting their features and how they work together to create scalable applications.
What is Docker?
At its core, Docker is a platform that automates the deployment of applications inside lightweight containers. These containers package everything an application needs to run—code, libraries, system tools—into a single, portable unit.
This means that applications can run consistently across different environments, whether it’s your laptop, a testing server, or production.
Docker solves the infamous "it works on my machine" problem, providing developers with a reliable environment that eliminates configuration drift and dependency issues.
Key Features of Docker:
- Containerization: Docker encapsulates your application and its dependencies into containers. This ensures that your app works the same way everywhere, regardless of environment.
- Portability: Docker containers can run on any system that supports Docker, making it easy to move applications between different environments.
- Version Control: Docker images (blueprints for containers) can be versioned, allowing developers to maintain a history of changes and easily roll back when needed.
Docker’s Role in Container Management
Container management involves organizing and handling containers across a system or network. Docker simplifies this process with powerful tools for building, running, and managing containers.
1. Building Containers
Docker allows developers to define container builds using Dockerfiles. These are scripts with instructions to create a container image, which includes all components needed to run the application. This makes it easy to replicate and deploy applications consistently.
2. Running Containers
After building an image, Docker’s docker run command launches containers. These containers run applications in isolation, ensuring each one has its own file system, network stack, and process space.
3. Managing Containers
Docker provides tools to manage containers, such as docker ps, docker stop, and docker rm. These commands help users monitor and control the container lifecycle, from creation to termination. For multi-container applications, Docker Compose can be used for orchestration.
Docker and Orchestration
As applications scale, orchestrating multiple containers across machines or clusters becomes necessary. Docker integrates with orchestration tools like Docker Swarm and Kubernetes to help manage large-scale deployments.
1. Docker Swarm
Docker Swarm is Docker's native orchestration tool. It allows you to manage a cluster of Docker nodes, handling tasks like load balancing, service discovery, and scaling.
In a Docker Swarm cluster, manager nodes oversee tasks while worker nodes run the actual services. Swarm automatically scales services and ensures the correct number of replicas are running.
2. Kubernetes
While Docker Swarm is integrated with Docker, Kubernetes has become the industry standard for container orchestration.
Kubernetes offers advanced features like auto-scaling, self-healing, and complex networking. However, Kubernetes requires more setup and configuration than Docker Swarm.
Why Docker is Essential for Container Orchestration
Docker’s role in container orchestration is pivotal for simplifying application deployment across environments, whether on a single container or large-scale distributed systems. Here’s why Docker is so effective:
- Portability: Docker containers are portable across various environments, from a developer’s laptop to a production server, as they include everything required to run the app.
- Efficiency: Docker containers are lightweight and fast to start, making them ideal for scaling applications.
- Isolation: Containers ensure strong isolation, so applications don’t interfere with one another’s resources.
- Consistency: Docker ensures consistency across development, testing, and production environments, solving the "it works on my machine" issue.
Docker's combination of simplicity, portability, and efficiency makes it a key tool in modern software development, especially for managing and orchestrating containers at scale.
Why Docker Swarm?
While Docker does an excellent job of managing individual containers, the real challenge comes when you need to run and orchestrate many containers at scale. This is where Docker Swarm steps up to the plate.
Docker Swarm is Docker's native clustering and orchestration tool. It helps you manage a group of Docker engines (called nodes) that are working together as a cluster.
Swarm makes it easier to deploy, manage, and scale multi-container applications by distributing tasks across the cluster and ensuring high availability.
Key Features of Docker Swarm:
- Clustering: Docker Swarm creates a cluster of Docker nodes (machines), allowing you to manage them as a single entity. It simplifies scaling and failover, ensuring that your application is always available.
- Load Balancing: Swarm automatically distributes incoming traffic across your containers, helping to balance the load and improve performance.
- High Availability: With Swarm, you can ensure that your application remains up and running, even if individual nodes fail. Swarm automatically reschedules containers to healthy nodes in case of failures.
- Service Discovery: Swarm comes with built-in service discovery, so containers can automatically find and communicate with each other, making it easier to manage microservices.
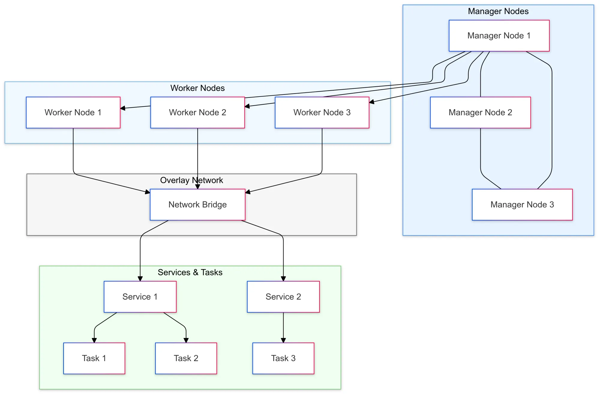
The Core Elements of Docker Swarm Architecture
Docker Swarm helps you orchestrate large-scale, distributed applications. Let’s explore its key components and how they enable high availability, scalability, and fault tolerance.

1. Nodes
Nodes are machines (physical or virtual) in a Docker Swarm cluster. There are two types:
- Manager Node: Controls the Swarm, makes task scheduling decisions, and maintains the cluster's state.
- Worker Node: Executes tasks and handles workloads based on manager node instructions.
2. Services
A service defines how containers (tasks) run within the cluster. It specifies which Docker image to use, the number of container replicas, and other configurations. Docker Swarm automatically distributes these containers across worker nodes.
3. Tasks
A task is a single container managed by Docker Swarm. Each task represents a container running in the Swarm. Swarm ensures the correct number of tasks are running according to the service definition.
4. Swarm Manager and Raft Consensus
Manager nodes use the Raft consensus algorithm to maintain the cluster's state, ensuring consistency across manager nodes. Raft helps Swarm remain fault-tolerant, allowing the cluster to continue functioning even if some manager nodes fail.
5. Overlay Network
Docker Swarm uses an overlay network for secure communication between containers on different nodes. This virtual network abstracts the complexities of inter-container communication across physical machines.
6. Routing Traffic with Load Balancing
Docker Swarm automatically load-balances incoming traffic across containers for exposed services. For example, traffic is evenly distributed across multiple replicas of a web service to avoid overloading a single container.
7. Scaling and Fault Tolerance
Swarm allows easy scaling of services by adjusting the number of container replicas. It also reschedules tasks if a container or node fails, ensuring high availability and minimal downtime.
8. Secrets and Configuration Management
Swarm securely stores sensitive data, like passwords and API keys, using encrypted secrets stored in manager nodes. Tasks can access these secrets when needed.
9. Docker Swarm Security
Swarm encrypts communication between nodes using TLS for data protection. Role-based access control (RBAC) ensures that only authorized users can make changes, maintaining secure cluster management.
Getting Started with Docker and Docker Swarm
Here’s a simple workflow to help you get started with Docker and Docker Swarm:
Step 1: Install Docker
First, install Docker on your machine or server. You can find detailed installation guides for various platforms on Docker’s website.
Step 2: Initialize a Docker Swarm Cluster
Once Docker is installed, initialize a Swarm cluster with this command:
docker swarm initThis command turns your machine into a manager node. To add more nodes, run the provided join command on other machines.
Step 3: Deploy a Service
Deploy a simple service by running:
docker service create --name myapp --replicas 3 nginxThis creates a service called myapp with three replicas of the nginx container. Swarm will distribute the containers across your cluster.
Step 4: Scale the Service
To scale your service, up or down, adjust the number of replicas with this command:
docker service scale myapp=5This will scale your service to 5 replicas. Docker Swarm will handle distributing the new containers across the cluster to ensure optimal load balancing and availability.
With these steps, you’ll be up and running with Docker and Docker Swarm, ready to deploy, scale, and manage your containerized applications!
How Docker and Docker Swarm Work Together
Docker and Docker Swarm work in harmony to simplify container management and orchestration.
Docker focuses on creating and managing individual containers, while Docker Swarm takes care of orchestrating those containers across a cluster of machines.
Here’s how they collaborate:
1. Setting Up the Cluster
The first step is creating a Docker Swarm cluster, which consists of several Docker nodes (servers). One node acts as the "manager," responsible for orchestrating tasks, while the remaining nodes serve as "workers" that carry out those tasks.
2. Deploying Services
In Docker Swarm, services represent applications running inside containers. Docker Swarm handles the distribution and scaling of these services across the cluster, ensuring high availability and optimized performance.
3. Scaling
As demand increases, Docker Swarm allows for seamless scaling of services by adding more container replicas. It ensures the right number of containers are always running to meet traffic demands.
4. Managing Failures
If a container or node fails, Docker Swarm automatically detects the issue and reschedules the containers to healthy nodes, ensuring your application remains operational despite hardware or software failures.
Benefits of Using Docker and Docker Swarm
Combining Docker and Docker Swarm simplifies deployment and management, boosting productivity and reliability.
- Simplicity and Ease of Use
Docker’s straightforward CLI and Swarm’s easy clustering setup make containerization and orchestration accessible, without the need for complex configurations or third-party tools. - Scalability
Scaling is easy with Docker Swarm—just adjust the number of replicas, and Swarm distributes the load, handling the heavy lifting for you. - High Availability and Reliability
Swarm ensures your applications stay up and running, even when nodes fail, by automatically rescheduling containers and providing load balancing. - Security
Docker containers are isolated, and Swarm secures communication with encryption. Role-based access control (RBAC) lets you manage who has control over your cluster. - Cost Efficiency
Optimizing resource usage and scaling containers as needed, Docker and Swarm help reduce infrastructure costs. Scaling up is as simple as adding more nodes.
Conclusion
Docker and Docker Swarm offer a powerful solution for modern application deployment. Docker’s containerization ensures consistency, while Docker Swarm handles scalability and high availability.
Together, they let developers focus on building exceptional applications without getting bogged down by infrastructure complexities.
FAQs
What is Docker?
Docker is a platform for building, running, and managing containers, allowing developers to package applications with all necessary dependencies for consistent deployment across environments.
What is Docker Swarm?
Docker Swarm is Docker's native orchestration tool, enabling the management of a cluster of Docker nodes to automate the deployment, scaling, and management of containerized applications.
How do Docker and Docker Swarm work together?
Docker is used to create and run containers, while Docker Swarm orchestrates and manages those containers across a cluster of machines, ensuring high availability and scalability.
When should I use Docker Swarm over Docker?
Docker is suitable for managing single containers, while Docker Swarm is ideal for scaling and managing multiple containers across multiple machines in a cluster.
Is Docker Swarm better than Kubernetes?
Docker Swarm is simpler and integrates natively with Docker, making it easier to set up. Kubernetes offers more advanced features but requires additional configuration and setup.
Can Docker Swarm scale automatically?
Docker Swarm can scale services manually by adjusting the number of replicas, but it does not provide automatic scaling like Kubernetes.
What is the difference between a manager and a worker node in Docker Swarm?
A manager node controls the cluster, scheduling tasks and maintaining the cluster state. Worker nodes execute the tasks assigned to them by the manager.
Does Docker Swarm handle load balancing?
Yes, Docker Swarm includes built-in load balancing, distributing traffic evenly across containers within a service.
How does Docker Swarm ensure high availability?
Docker Swarm ensures high availability by automatically rescheduling tasks to healthy nodes if a failure occurs, and it supports multiple manager nodes for fault tolerance.
Is Docker Swarm suitable for large-scale applications?
While Docker Swarm is capable of managing large-scale applications, Kubernetes is typically preferred for more complex, large-scale, or highly dynamic environments due to its advanced features.
